[Database] DBA급 개발자로 - #13 Rule based 쿼리 최적화
이전 포스팅에서는 쿼리 요청을 어떻게 병렬 처리하는지 살펴봤습니다. 이번 포스팅에서는 쿼리를 최적화할 수 있는 방법에 대해 살펴보겠습니다.
Query Optimization
쿼리는 다양한 방법으로 최적화할 수 있습니다. 첫 번째 방법은 잘못됐거나 비효율적인 쿼리 문장을 제거하는 heuristic / rule 방식의 최적화 방법이 있습니다. 두 번째 방법은 쿼리 수행에 필요한 예상 비용을 비교해서 비용이 가장 작은 쿼리 플랜을 선택하는 cost based 방법이 있습니다. 이번 포스팅에서는 heuristic / rule 기반의 최적화 방식에 대해 살펴보겠습니다.
Relational Algebra Equivalance
Relational algebra 표현식이 서로 다르더라도 결괏값이 동일하면 해당 relational algebra 표현식은 동일하다고 할 수 있습니다. DBMS는 이 원리를 통해 쿼리 최적화를 수행합니다.
Predicate Pushdown
조건절을 더 아래 단계의 쿼리에서 처리하도록 pushdown 해서 최적화하는 방법입니다. 다음과 같은 쿼리를 predicate pushdown을 통해 어떻게 처리하는지 살펴보겠습니다.
SELECT student.name, class.id
FROM student, class
WHERE student.cid = class.id
AND class.grade = 10

"where class.grade=10"이라는 predicate operator를 더 아래 단계에서 수행함으로써 미리 데이터를 필터링해 더 적은 수의 데이터만 가져오도록 최적화할 수 있습니다. 위 사진의 쿼리 플랜을 각각 relational algebra 표현식을 통해 나타내면 다음과 같습니다.
$$ \boldsymbol{project}_{student.name, class.id}(\boldsymbol{where}_{class.grade=10}(\boldsymbol{join}_{student, class})) $$
$$ \boldsymbol{project}_{student.name, class.id}(\boldsymbol{join}_{student, class(\boldsymbol{where}_{class.grade=10})}) $$
위의 표현식은 동일한 결과값을 반환하기 때문에 relational algebra 관점에서 동일한 것으로 간주할 수 있습니다. 따라서 DBMS는 relational algebra의 관점에서 동일한 표현식 중 가장 최적의 표현식을 선택해서 쿼리 요청을 처리합니다.
Logical Query Optimization
논리적인 방법으로 쿼리를 최적화할 수 있습니다.
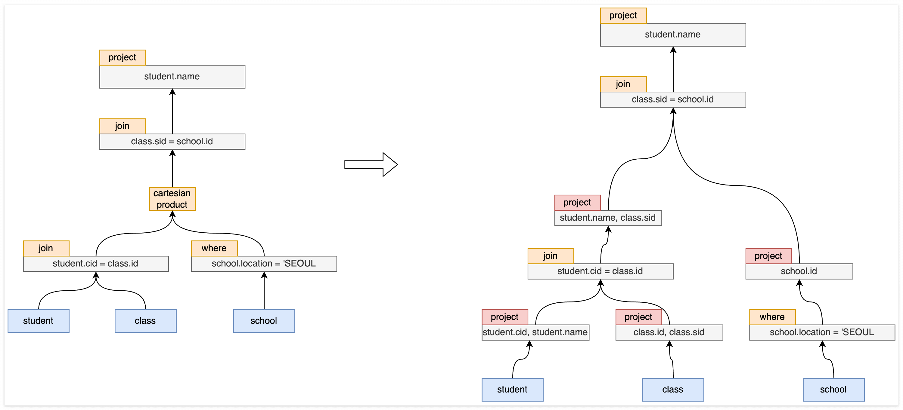
Split Conjunctive Predicate
큰 predicate operator을 작은 단위로 분리함으로써 optimizer가 분리된 predicate operators를 쉽게 옮겨서 최적화할 수 있도록 하는 방식입니다. 다음 쿼리를 어떻게 최적화하는지 살펴보겠습니다.
SELECT student.name
FROM student, class, school
WHERE student.cid = class.id
AND class.sid = school.id
AND school.location = 'SEOUL'

위의 쿼리는 큰 덩어리인 predicate operator(where 절)을 잘게 분해해서(split conjunctive predicate) 쿼리 실행의 아래 단계로 이동시킴으로써(predicate pushdown) 최적화를 수행합니다.
Replace Cartesian Products
Cartesian 곱의 형태로 실행될 수 있는 쿼리를 inner join이 가능하다면 inner join으로 변형해서 최적화하는 방식입니다.

Projection Pushdown
Projection operator을 쿼리 실행의 아래 단계로 옮겨 미리 materialization을 수행합니다. 불필요한 데이터를 미리 제거함으로써 최적화하는 방식입니다.

Nested Sub-queries
Where 절에 사용되는 nested sub-query를 최적하는 대표적 방식은 다음과 같습니다.
Rewrite Nested Sub-queries
Nested sub-query를 변형시키는 방법입니다.
SELECT name
FROM student AS s
WHERE EXISTS (
SELECT *
FROM class AS c
WHERE s.cid = c.id
AND c.grade = 5
)
위와 같은 쿼리는 다음과 같이 최적화될 수 있습니다.
SELECT name
FROM student AS s, class AS c
WHERE s.cid = c.id
AND c.grade = 5
Decompose Nested Sub-queries
두 번째 방법으로는 nested sub-query를 실행시켜 결괏값을 임시 테이블에 저장해서 사용하는 방식입니다.
SELECT s.name, c.name
FROM student AS s, class AS c
WHERE s.cid = c.id
AND s.score = (SELECT max(s.score) FROM student s2 GROUP BY s.cid)
DBMS는 위 쿼리를 처리할 때 "(SELECT max(s.score) FROM student s2 GROUP BY s.cid)"의 결과를 임시 테이블에 저장해서 사용하고 처리가 끝나면 임시 테이블을 삭제합니다.
Expression Rewriting
DBMS는 쿼리 표현식에서 불필요한 부분을 제거하거나 최적화할 수 있습니다.
SELECT * FROM A WHERE 1 = 0
위의 쿼리에서 1 = 0은 항상 불가능하기 때문에 데이터를 가져오지 않고도 결과를 반환할 수 있습니다.
SELECT * FROM A WHERE 1 = 1
위의 쿼리는 항상 1 = 1 조건을 만족하기 때문에 해당 조건은 삭제하는 방향으로 최적화할 수 있습니다.
마무리
이번 포스팅에서는 쿼리 최적화 방법 중 rule based 최적화에 대해 살펴봤습니다. 다음 포스팅에서는 cost based 쿼리 최적화에 대해 살펴보겠습니다.